فايلزيلا
ملف:Filezilla logo.png
شعار فايلزيلا
تعريف عام للبرنامج
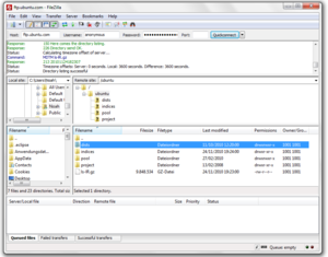
فايلزيلا (FileZilla) هو برنامج حر و مفتوح المصدر لنقل ملفات عبر بروتوكول FTP. يعمل على أنظمة تشغيل ويندوز, لينكس و ماك. تم تنزيله بشكل كبير من موقع SourceForge.net الذي يتم إستضافة المشروع عليه كما أنه نال لقب برمجية الشهر في شهر 11 من سنة 2003 ميلادية.
وصلات خارجية
الكلمات الدالة:
This article may include material from Wikimedia licensed under CC BY-SA 4.0. Please comply with the license terms.